[IntelliJ] 리팩토링

#IDE
Written by Sungbin2025년 12월 7일 · 6 min read

시리즈의 글 (9개)

  1. [IntelliJ] 플러그인
  2. [IntelliJ] Git&Github
  3. [IntelliJ] 디버깅
  4. [IntelliJ] 리팩토링
  5. [IntelliJ] 자동완성
  6. [IntelliJ] 검색
  7. [IntelliJ] 포커스
  8. [IntelliJ] 코드 Edit
  9. [IntelliJ] 소개

banner

해당 포스팅은 인프런의 IntelliJ를 시작하시는 분들을 위한 IntelliJ 가이드 강의를 참조하여 작성한 글입니다.

리팩토링 - Extract

우리가 코드를 작성하다보면 리팩토링 과정에서 중복된 것을 하나의 변수 혹은 메서드등으로 추출하곤 한다. 이것을 인텔리제이에서는 단축키로 제공한다.

변수 추출하기

먼저 변수부터 살펴보도록 하자.

package me.sungbin.chap6.extract;

public class Variable {

    public void extractVariable() {
        System.out.println(String.format("%d + %d = %d", 1, 2, 1 + 2));
        System.out.println(String.format("%d + %d = %d", 1, 2, 1 + 2));
    }
}

위와 같은 코드가 존재한다고 해보자. 지금 딱 봐도 String.format이라는 구문이 중복이라는 것을 알 수 있다. 이것을 우리는 변수로 추출해볼 것이다. 만약 단축키 없이 진행을 하려면 해당 구문을 복사해서 변수를 선언하여 대입하고 그 변수를 각각 println 구문에 적어줘야 할 것이다. 하지만 이것은 매우 번거로운 작업이다. 이를 위해 인텔리제이에서 단축키를 제공한다. 추출할 구문을 선택 후, 맥 기준 command + option + v를 입력하면 변수로 추출이 된다. 여기서 2가지 선택을 할 수 있는데 선택한 구문 하나만 변경할 것인지 전체 변경을 할 것인지 고를 수 있다.

image01

진행을 하면 아래와 같이 리팩토링을 할 수 있을 것이다.

package me.sungbin.chap6.extract;

public class Variable {

    public void extractVariable() {
        String message = String.format("%d + %d = %d", 1, 2, 1 + 2);
        
        System.out.println(message);
        System.out.println(message);
    }
}

파라미터 추출하기

아래와 같은 코드가 존재한다고 해보자.

package me.sungbin.chap6.extract;

public class Parameter {

    public void extractParameter() {
        System.out.println(10);
        System.out.println(10);
    }
}

지금 10이라는 숫자가 공통적으로 들어가져 있음을 알 수 있고 리팩토링 포인트가 바로 보이는 것을 알 수 있다. 해당 10을 선택 후 맥 기준 command + option + p를 입력하면 파라미터로 추출을 할 수 있다.

image02

파라미터 추출도 선택한 부분만 추출을 할 지 혹은 전체 추출을 할지를 선택할 수 있다. 이렇게 추출을 하여 리팩토링을 거치면 아래와 같이 리팩토링이 가능할 것이다.

package me.sungbin.chap6.extract;

public class Parameter {

    public void extractParameter(int num) {
        System.out.println(num);
        System.out.println(num);
    }
}

메서드 추출하기

이제 메서드 추출을 해보자. 아래의 코드가 있다고 해보자.

package me.sungbin.chap6.extract;

import java.util.List;

public class Method {

    public void extractMethod(List<Book> books) {
        for (Book book : books) {
            for (String s : book.getAuthors()) {
                if ("robert".equals(s)) {
                    System.out.println("담당자가 맞습니다.");
                }
            }
        }
    }

    public static class Book {
        private String title;
        private long price;
        private List<String> authors;

        public String getTitle() {
            return title;
        }

        public long getPrice() {
            return price;
        }

        public List<String> getAuthors() {
            return authors;
        }
    }
}

우리가 클린코드 원칙을 보면 하나의 메서드에는 하나의 책임만이 존재해야 한다. 하지만 지금 extractMethod는 여러 책임이 존재한다. 먼저 출력하는 기능부터 추출을 해보자. 추출하고 싶은 영역을 선택 후, 맥 기준 command + option + m을 입력하면 메서드가 추출됨을 알 수 있다.

아쉽게도 접근제어자도 선택하면 좋겠지만 어느순간부터 접근제어자는 private으로 고정이 되어 있다. 이 부분은 참고 바란다.

image03

이렇게 리팩토링을 거치면 바로 아래와 같은 코드로 리팩토링이 가능하다.

package me.sungbin.chap6.extract;

import java.util.List;

public class Method {

    public void extractMethod(List<Book> books) {
        for (Book book : books) {
            getAuthor(book);
        }
    }

    private static void getAuthor(Book book) {
        for (String s : book.getAuthors()) {
            print(s);
        }
    }

    private static void print(String s) {
        if ("robert".equals(s)) {
            System.out.println("담당자가 맞습니다.");
        }
    }

    public static class Book {
        private String title;
        private long price;
        private List<String> authors;

        public String getTitle() {
            return title;
        }

        public long getPrice() {
            return price;
        }

        public List<String> getAuthors() {
            return authors;
        }
    }
}

이너 클래스 추출하기

아래와 같은 이너 클래스가 존재한다고 해보자.

package me.sungbin.chap6.extract;

public class InnerClass {

    public void moveInnerClass() {
        Team team = new Team("개발팀", "develop");
        System.out.println(team.getCode());
    }

    public static class Team {
        private String name;
        private String code;

        public Team(String name, String code) {
            this.name = name;
            this.code = code;
        }

        public String getName() {
            return name;
        }

        public String getCode() {
            return code;
        }
    }
}

해당 코드를 작성할 때는 Team이라는 이너 클래스가 해당 클래스에만 쓰여서 이너 클래스로 만들어두었지만 리팩토링을 하고자 하니 여러 군데에서 사용하는 것을 볼 수 있다. 이때 우리는 단축키가 없이 진행하려면 새로운 클래스를 만들고 내용을 복붙을 해야 할 것이다. 하지만 단축키를 이용하면 해당 번거로운 작업을 안 해도 된다. 맥 기준 F6을 누르면 아래와 같은 팝업이 나온다.

image04

여기서 물어보는 것은 아예 다른 클래스로 뺄 것인지 혹은 다른 클래스의 이너 클래스로 둘지를 물어보는 것이다. 우리는 일단 다른 클래스로 빼보기 위해 첫번째 옵션을 선택해보자. 그러면 아래와 같이 또 물어 볼 것이다.

image05

클래스 명을 어떤 걸로 할지와 패키지는 어디로 옮길지 물어본다. 그것을 선택해주면 자동으로 코드가 반영되어서 리팩토링이 됨을 알 수 있다.

정리

  • 변수 추출하기
    • 맥: command + option + v
    • 윈도우/리눅스: Ctrl + Alt + v
  • 파라미터 추출하기
    • 맥: command + option + p
    • 윈도우/리눅스: Ctrl + Alt + p
  • 메서드 추출하기
    • 맥: command + option + m
    • 윈도우/리눅스: Ctrl + Alt + m
  • 이너클래스 추출하기
    • 맥: F6
    • 윈도우/리눅스: F6

리팩토링 기타

이름 일괄 변경하기

아래의 코드가 존재한다고 해보자.

package me.sungbin.chap6.code;

public class Rename {

    public void rename() {
        String legacy = "a";

        for (int i = 0; i < 10; i++) {
            System.out.println(legacy);
        }

        System.out.println("변수값: " + legacy);
    }
}

여기에 변수이름이 legacy라고 되어 있는데 코드리뷰로 뭔가 해당 변수 명을 더 명확한 이름으로 변경해야 한다고 해보자. 그럴 때 우리는 손수 직접 변경하게 할 수 있지만 단축키로 시간 절약을 할 수 있다. 맥 기준 shift + f6을 누르면 해당 변수의 이름을 일괄 변경이 가능하다.

image06

타입 일괄 변경하기

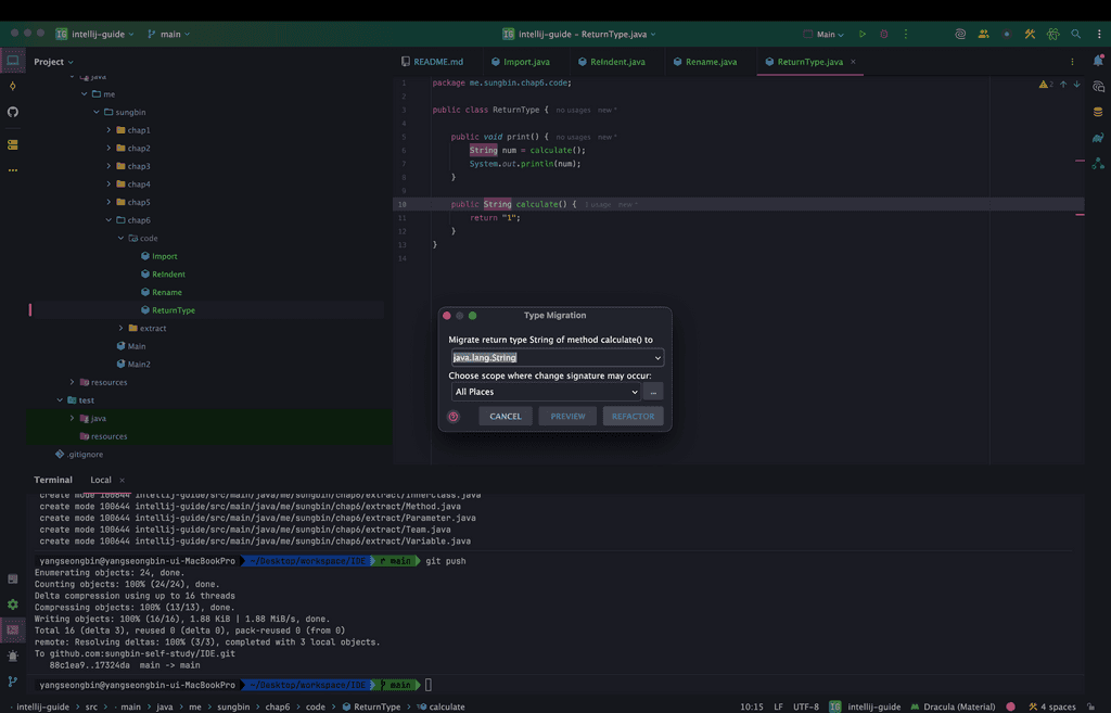
아래의 코드가 있다고 해보자.

package me.sungbin.chap6.code;

public class ReturnType {

    public void print() {
        String num = calculate();
        System.out.println(num);
    }

    public String calculate() {
        return "1";
    }
}

calculate라는 메서드의 타입이 문자열인데 이것을 정수형으로 변경해야 한다고 해보자. 하지만 해당 calculate 메서드는 다른 모듈에서도 쓰고 있다고 해보자. 그러면 손수 변경하기 매우 힘들 것이다. 그럴 때 메서드 시그니쳐 타입에 포커스를 두고 맥 기준 command + shift + f6을 하면 아래와 같은 화면이 나올 것이다.

image07

여기서 원하는 타입을 입력 후 적용을 해주면 변경이 된다. 단, 해당 메서드의 반환 값은 변경이 안되서 그것은 수동으로 변경을 해줘야 한다.

Import 정리하기

아래와 같이 사용되지 않는 import문이 있다고 해보자.

package me.sungbin.chap6.code;

import java.util.List;
import java.util.Map;

public class Import {

}

사용되지 않는 import문을 한번에 지우려면 맥 기준 command + option + o를 누르면 자동 반영이 된다. 하지만 이 단축키도 매번 할때만다 눌러주는게 불편하다. 그럴 때 자동으로 없애주는 기능이 존재한다. Action 검색을 진행 후, 아래와 같이 optimize imports on이라고 입력 후 아래와 같이 선택을 하면 해당 세팅 창으로 넘어간다.

image08

이후, optimize imports on the fly의 체크박스를 체크해주면 자동으로 사용되지 않는 import문은 IDE에서 제거해준다.

image09

코드 자동 정렬하기

아래처럼 정렬되지 않는 코드가 있다고 해보자.

package me.sungbin.chap6.code;

public class ReIndent {
    public void rename() {
        String legacy = "a";for (int i = 0; i < 10; i++) {System.out.println(legacy);} System.out.println("한번더: "+legacy);
    }
}

해당 코드는 가독성이 떨어져서 정렬을 해줘야 하는데 손수 하기 쉽지 않다. 그래서 인텔리제이에서 단축키를 제공해주는데 맥 기준 command + option + l을 입력하면 자동 정렬을 해준다.

정리

  • 이름 일괄 변경하기
    • 맥: shift + F6
    • 윈도우/리눅스: shift + F6
  • 타입 일괄 변경하기
    • 맥: command + shift + F6
    • 윈도우/리눅스: Ctrl + shift + F6
  • Import 정리하기
    • 맥: command + option + o
    • 윈도우/리눅스: Ctrl + Alt + o
  • 코드 자동 정렬
    • 맥: command + option + l
    • 윈도우/리눅스: Ctrl + Alt + l